文章目录
- 前期准备
- 正文
-
- 一、创建第一个springboot项目
- 二、设置自动编译
前期准备
下载IntelliJ IDEA,配置maven(可参考 Maven安装与配置)
正文
一、创建第一个springboot项目
1、利用IDEA提供的Spring Boot创建sptingboot应用,勾选Spring Web。(因为要做的是web项目,所以要选这个。) 

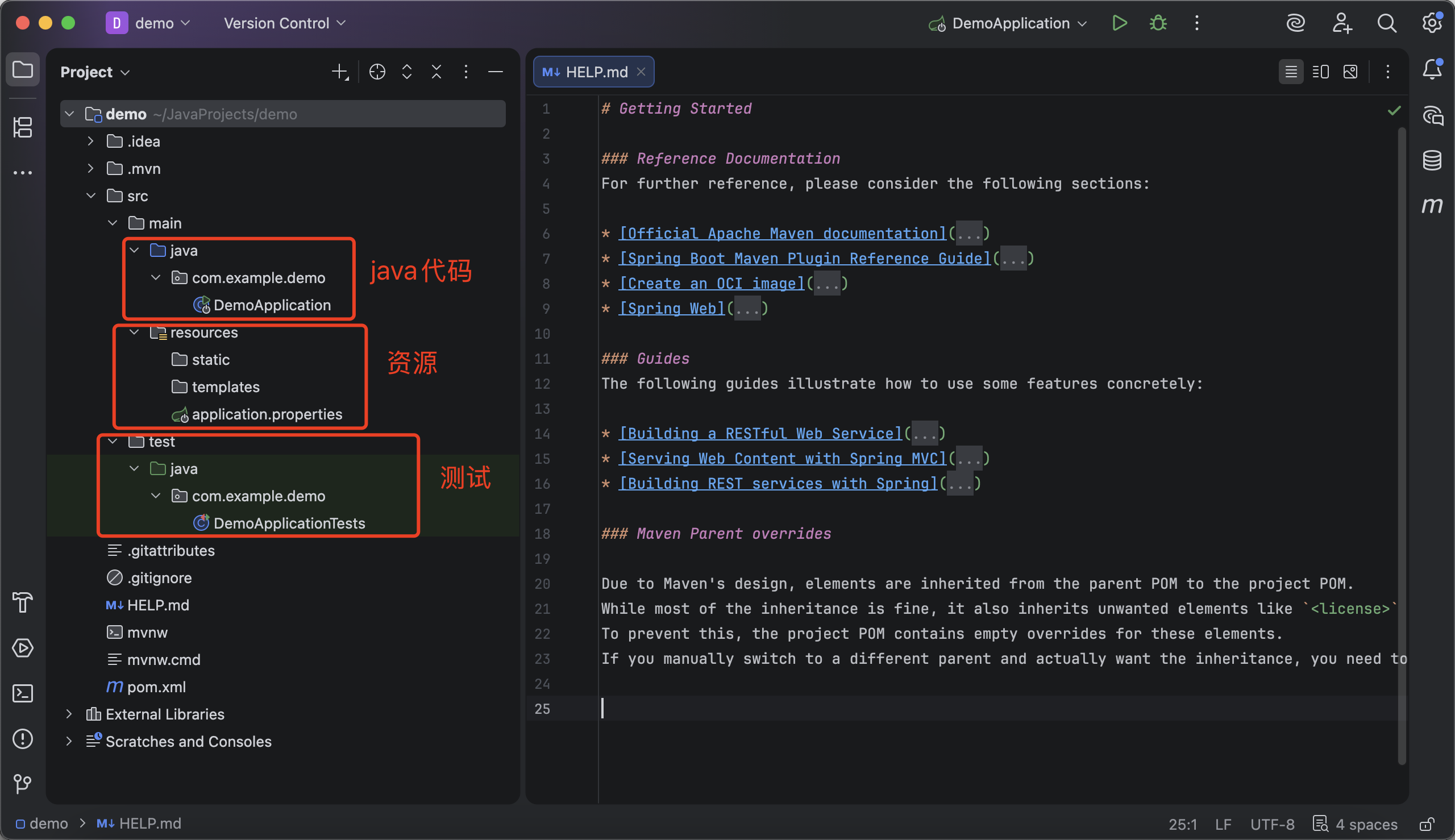
2、创建好的springboot应用如图。 
java: java代码 resource: static和templates 存放web资源,static存放静态资源,如图片、css、js等,templates存放html模版,但因为做的是前后端分离的开发,所以前端资源不会放在这,了解一下就行。application.properties是应用配置文件。 test: 测试代码 pom.xml: 模型文件
application.properties和pom.xml的作用(以下答案来自ds,为了方便我以后复习,所以就全部截图了)




3、创建一个新的包,取名为controller,并在新包中创建新的java类,取名为HelloController。


4、在创建好的java类中输入以下代码,保存。
package com.example.demo.controller;
import org.springframework.web.bind.annotation.GetMapping;
import org.springframework.web.bind.annotation.RestController;
@RestController // 意味着这个类变成了一个控制器,可以接收客户端的请求
public class HelloController {
// http://localhost:8080/hello
@GetMapping("/hello") // 意味着浏览器要发送get请求,来访问下面的hello
public String hello(){
return "hello world";
}
}

5、运行主类,然后在浏览器中输入 http://localhost:8080/hello。这里遇到了Whitelabel Error Page问题,解决方案详见 【Whitelabel Error Page】启动springboot项目报错

遇到的问题: 
解决后:

二、设置自动编译
背景: 在实际的项目开发调试过程中会频繁地修改后台类文件,导致需要重新编译重新启动,每次都手动重启的话比较麻烦,影响开发效率。Spring Boot提供了spring-boot-devtools组件,无须手动重启即可重新编译、启动项目,缩短了编译启动的时间。devtools会监听classpath下的文件变动,触发Restart类加载器重新加载该类从而实现类文件和属性文件的热部署。此外,并不是所有的更改都需要重启应用(如静态资源、视图模板),可以通过设置spring.devtools.restart.exclude属性来指定一些文件或目录的修改不用重启应用。
步骤: 1、在pom.xml文件中添加如下代码,更新后可点击右侧maven检查是否添加成功。
<dependency>
<groupId>org.springframework.boot</groupId>
<artifactId>spring-boot-devtools</artifactId>
<optional>true</optional>
</dependency>

2、在application.properties中配置devtools,添加以下代码
spring.devtools.restart.enabled=true
spring.devtools.restart.additional-paths=src/main/java

3、打开Settings页面,配置项目自动编译。完成以下两步配置之后,再次在IntelIiJ IDEA中修改代码,则项目会自动重启,在浏览器中刷新页面即可。
1)选择 Build,Execution,Deployment → Compiler,勾选Build project automatically 
2)选择Advanced Settings,搜索compiler,勾选 Allow auto-make to start even if developed application is currently running 
网硕互联帮助中心






评论前必须登录!
注册